Project Management> Programs> PM Pending Change Orders
PM Pending Change Orders
Project
Enter the project for the PCO, or press F4 to select from a list.
Press F5 to open the PM Projects form.
Note: If the project is closed (hard or soft), its status will appear in red. You can only create or edit pending change orders if your company settings allow posting to closed jobs (set in JC Company Parameters)
PCO Type
Select a category for the pending change order (e.g., budget transfer, billable, or non-billable change order).
PCO types are set up and managed in PM Document Types.
Enter the PCO type or press F4 to choose from a list.
PCO
Select an Existing PCO
Enter the PCO number or press F4 to choose from a list.
Create a New PCO
When you create a new PCO, it uses the type selected in the PCO Type field.
You can:
Enter “+” in this field to automatically create a new PCO with the next available number.
Click the New Record icon and select a PCO Type — the system will assign the next number automatically.
How the System Generates the Number
The system auto-numbers based on the setting in PM Info → Auto-Generate Pending Change Orders Using:
Project – Numbers increase sequentially across all PCOs for that project.
Project and Type – Numbers increase by type (e.g., all “FO” types).
If a PCO number ends with a letter, it’s ignored when assigning the next number (e.g., A001a → next is A002). If it ends with a number, that number is used (e.g., A001, A002, A003 → next is A004).
Note: If posting to hard/soft-closed jobs isn’t allowed (in JC Company Parameters), you can view existing PCOs but not add or edit them.
Description
Enter a brief description of the pending change order (up to 60 characters).
Details
Enter detailed information about the pending change order.
Add a Standard Note
You can insert commonly used text using Standard Notes (set up in the HQ Standard Note form).
To add one:
Right-click in the field and select Standard Notes.
Choose or enter a note (press F4 to look up).
Click OK to insert it into the field.

Date
This field automatically fills with the current date when you create a new pending change order. You can change it by entering a different date or selecting one from the Calendar icon.
Status
Select or enter the current status of the pending change order. You can press F4 to choose from a list.
This field defaults to the Default Beginning Status set in PM Company Parameters.

When you change and save the status, the system will ask if you want to apply it to all PCO items. Click Yes to update items that don’t already have a final status, those marked as final will remain unchanged.
Status codes are created in PM Status IDs. A status is considered final if the Final box is checked in its setup.
When a PCO is approved (via PM Approve PCOs), the system updates this field using the Default Final Status from PM Company Parameters. If no default is defined, it uses the first final status listed in PM Status IDs (based on alphabetical order, with numbers before letters).
Note: Changing a PCO’s status can affect cost projections. Projection settings are defined in the PM Status IDs form under Projection Option.
Priority
Use the dropdown to set the urgency or importance of the pending change order. This helps with sorting and filtering PCOs in the PM Work Center and other areas of the system.
By default, new PCOs are assigned a Medium priority.

Reference
Enter a reference number for the pending change order (up to 30 characters).
To change the field label:
You can rename this field to fit your company’s terminology:
Click in the field and press F3 to open Field Properties.
Go to the System Overrides tab.
Enter your new label in the Form Label and Col Heading fields.
Click Apply, then OK to refresh the form with the updated label.

Reason
Assign a reason code to explain why the pending change order was created (for example, unforeseen site conditions, design change, or drawing revision).
Press F4 to select a reason from the list, or F5 to open HQ Reason Codes and create a new one.
Responsible Person
Enter the name of the person at your firm responsible for the pending change order, or press F4 to select from a list.

Only contacts linked to the firm specified in the Our Firm field (on the Info tab of PM Company Parameters) will appear.
To add a new contact, press F5 to open PM Firm Contacts and create or update contact information.

Estimate
Check this box if the pending change order affects the project’s budget or estimates. When selected, the following fields appear on the Estimate/Purchase Details tab:
Estimate UM, Estimate Units, Estimate Hours/Unit, Estimate Hours, Estimate Cost/Hour, Estimate Unit Cost, and Estimate Amount.
The Pricing Method setting also affects which fields are shown on this tab.
This box defaults based on the document type selected in PCO Type, but you can change it as needed. The default is defined under Pending Change Order on the Info tab of PM Document Type.
Note: If you uncheck this box while estimates exist, a message will prompt you to confirm. Click Yes to delete the estimates
and clear the checkbox.

SL (Subcontract Impact)
Check this box if the pending change order affects a subcontract — for example, when a subcontract item changes due to scope adjustments or a new subcontract needs to be created.
When checked:
Subcontract-related fields appear on the Estimate/Details tab.
Entering a subcontract cost type on the Estimate/Purchase Details tab creates a subcontract detail record (viewable under Tasks > Open Subcontract Detail).
The Vendor (SL) box on the PM PCO Add Items form becomes available, allowing you to select impacted subcontracts, which are then added automatically to the Estimate/Purchase Details tab.
This box defaults based on the document type in PCO Type, but you can change it. Defaults are defined under Pending Change Order on the Info tab of PM Document Type.
If you check this box after adding subcontract cost-type items, the system will automatically create subcontract details for those items.
If you uncheck this box, subcontract columns will disappear from the Estimate/Purchase Details tab. Any values in those fields will be deleted, but existing subcontract detail records will remain.
Tip: To view subcontract detail created by a PCO, go to Tasks > Open Subcontract Detail.

PO (Purchase Order Impact)
Check this box if the pending change order affects a purchase order — for example, when additional materials need to be ordered due to a scope change.
When checked:
Purchase order–related fields appear on the Estimate/Details tab.
Entering a material cost type on the Estimate/Purchase Details tab creates a material detail record, viewable under Tasks > Open Material Detail.
The Vendor (PO) box on the PM PCO Add Items form becomes available, allowing you to select the impacted POs, which are then added automatically to the Estimate/Purchase Details tab.
This box defaults based on the document type in PCO Type, but you can adjust it if needed. The default is defined under Pending Change Order on the Info tab of PM Document Type.
If you check this box after adding items with material cost types, the system will automatically generate the related material detail records.
If you uncheck this box, PO columns are removed from the Estimate/Purchase Details tab. Any values in those fields are deleted, though existing material detail records remain unchanged.
Tip: To view material detail created by a PCO, go to Tasks > Open Material Detail.

Contract
Check this box if the pending change order impacts the contract. When selected, the Contract Impact section appears on the Info tab, allowing you to enter how the change affects the contract.
This box defaults based on the document type selected in PCO Type, but you can update it as needed. The default is defined under Pending Change Order on the Info tab of PM Document Type.
If you check this box and later uncheck it after entering contract details, a message will appear:
Clicking Yes will check the Fixed Amount box and set the Fixed Amount value to 0.
The contract item will remain linked to the PCO item.
If you uncheck this box when contracts, add-ons, or markups are already associated with the PCO items, another message will appear.
Click Yes to remove the contract, add-ons, and markups before unchecking the box.

Pricing Method
Select how the pending change order will be priced. This choice determines which columns appear on the Estimate/Purchase Details tab—showing only the fields relevant to your pricing method.
For example, if you select Lump Sum, unit and unit cost fields will be hidden.
The fields displayed also depend on the boxes checked for Estimate, SL, and PO. For instance, estimate-related fields appear only when the Estimate box is checked.
This field defaults based on the document type chosen in PCO Type, but you can adjust it if needed. The default is set under Pending Change Order on the Info tab of PM Document Type.

ROM Amount
Enter the Rough Order of Magnitude (ROM) amount for the pending change order. This field is required and used for informational purposes only. Enter 0.00 if no ROM amount applies.
If the PCO was created from an RFI or Project Issue, this field will not pull the ROM value from those records. Instead, the ROM Price from the originating RFI or issue is used as the default contract amount when creating the PCO item.
Note: PCOs can be created from RFIs or project issues using PM Create PCO.

Date Required
Enter the date by which the pending change order should be reviewed and returned to you.
Date Received
Enter the date the change order was received back from the reviewer or client.
Description
Defaults from the header description but can be edited if needed (up to 60 characters).
Note: This field becomes locked once the PCO item is approved.

Status
Enter or select the current status of the PCO item.
This field defaults to the Default Beginning Status defined in PM Company Parameters.
Changing the header status allows you to apply it to all non-final items when saving.
Note: Status impacts cost projections. Avoid assigning the Default Final Status before printing reports, as finalized PCOs are excluded.

Budget No
Link the PCO item to a project budget by entering or selecting a budget number.
This is for reference only—budget details must be added manually.
Press F5 to open PM Project Budgets for review.
Note: Disabled once the PCO item is approved.

Force Phase
Check to override contract item-to-phase assignment when interfacing to accounting.
Use only if phase contract items must always match the PCO item’s contract item.
Leave unchecked to retain existing phase assignments.
Note: This applies only during the accounting interface process.

Change in Days
Enter the number of days the contract completion date should change.
When approved, this adjusts the total contract duration.
Note: Disabled once the PCO item is approved.

Contract Item (Cont. Item)
Select or enter the contract item associated with this PCO item.
A valid contract item is required before approval.
If the item doesn’t exist, the PM Contract Items form opens to create it.
If several PCO items share the same contract item, you can assign them later using PM PCO Item Update.
Tip: Create a new contract item if unit measure or pricing differs from the original for proper tracking.
Date 1–3
These fields can be renamed or displayed based on the Document Type settings in PM Document Types.
They allow customized date tracking specific to your document type.
RFI
Enter or select the RFI linked to this PCO item.

Add-On
Displays add-ons defined for the project in PM Project Add-Ons.
Use F4 to select from available add-ons.

Basis
Indicates how the add-on is calculated:
P = Percent
A = Fixed Amount
Defaults from PM Project Add-Ons, but can be changed per item.

Percent %
For percentage-based add-ons, enter the percent used to calculate the amount.
Defaults from PM Project Add-Ons and recalculates automatically if edited.

Add-On Amount
For amount-based add-ons, enter or adjust the amount directly.
Changing this recalculates the percentage and vice versa.
Displays the calculated amount for percentage-based add-ons.

RFI Type
Enter or select the RFI document type (set up in PM Document Types under the category “RFI”).

Include
Displays whether an add-on is included in subtotal calculations.
Applies only to Grand Total add-ons.
Total Type
Displays how the add-on is calculated:
Net Total – Based on cost, cost plus markup, or total.
Sub Total – Based on net, markups, and prior add-ons.
Grand Total – Includes all previous totals and add-ons.
ECM
Defines how the unit cost is measured:
E = Each
C = Per 100
M = Per 1000
Estimate Cost/Hour
Enter the cost per hour for this cost type.
Defaults from PM Project Phases and updates approved change order estimates once approved.
Displays only when Estimate is checked and LS is not selected.
Est. UM (Estimate Unit of Measure)
Enter or select the unit of measure for the estimate.
Defaults from PM Project Phases; use F5 to open HQ Units of Measure.
Displays only when Estimate is checked and Unit Price is the selected pricing method.
Est. Units
Enter the number of estimated units for the phase.
If LS, typically enter 0.00 or 1.00 for progress tracking.
Displays only when Estimate is checked and LS is not selected.
Est. Hrs/Unit
Enter the estimated hours per unit.
Defaults from PM Project Phases and updates to approved and interfaced change orders.
Enabled only when the cost type tracks hours.
Est. Unit Cost
Enter or adjust the estimated unit cost.
Recalculates automatically if hours, units, or cost per hour are changed.
Displays only when Estimate is checked and LS is not selected.
Estimate Amount
Enter the estimated or budget impact amount of the PCO detail.
Enabled only when Estimate is checked.
Material Code
Enter or select the material to be ordered. Optional.
Materials are managed in HQ Materials.
Pur. UM (Purchase Unit of Measure)
Enter or select the unit of measure for the subcontract or purchase order.
Displays only when SL or PO is checked and Unit Price is the pricing method.
Pur. Units
Enter the number of purchase or subcontract units for this PCO item.
Displays only when SL or PO is checked and Unit Price is the pricing method.
Pur. Unit Cost
Enter the unit cost for the subcontract or purchase order.
Displays only when SL or PO is checked and Unit Price is the pricing method.
PO Change Order
Link this detail line to an existing PO change order (POCO). Enter or select a POCO; fields will populate and become read-only (except estimate fields).
Notes:
PO must be approved.
To edit the POCO, use PM PO Change Orders.
To create a new POCO, use Create > PO Change Order.
PO Change Order Sequence
Displays the selected POCO and its sequence number.
Interface
Check to include this phase/cost type in the next PM → Accounting interface. Leave unchecked to keep it pending.
Notes (Estimate/Purchase Detail)
Enter notes for this detail line. If a new SCO/POCO is created from this line, these notes copy to that document’s Details field.
Tools: Double-click to open Grid Notes. Use Tools > Spelling for spell check. Right-click → Standard Notes to insert text from HQ Standard Notes.
Phase
Enter/select the phase affected by this item.
Note: Phase must be active (set in JC Jobs > Phases).
Cost Type (Detail)
Enter/select the cost type.
If material and PO is checked → creates Material Detail.
If subcontract and SL is checked → creates Subcontract Detail.
View via Tasks > Open Material Detail / Open Subcontract Detail.
PO
Select the purchase order tied to this detail (enabled when PO is checked).
Only approved (or approved & interfaced) POs are eligible.
Then use PO/SL Item to pick the specific PO item.
Tip: If phase, cost type, and vendor are entered, this may auto-fill when only one matching PO exists and there are no open subcontracts.
Estimate Hours
Total hours for this phase/cost type.
Defaults to Units × Hrs/Unit; editing recalculates Hrs/Unit.
Enabled only if the cost type tracks hours.
Vendor
Select the vendor for the subcontract or PO (visible when PO or SL is checked).
Notes:
Must match the vendor on the chosen PO or Subcontract.
You can use the Sort Name (from PM Firms) for quick entry.
New SL
Check to create a new subcontract when you save the PCO; SL auto-fills with the next number.
Important:
Changing the SL number after saving creates another new subcontract.
If unchecked, you can select an existing SL or create the subcontract later after approval.
SL
Select the subcontract impacted (enabled when SL is checked).
Then use PO/SL Item to choose the subcontract item.
Notes: Must match the selected Vendor, and the subcontract must be approved (or approved & interfaced).
PO/SL Item
Select an existing PO/subcontract item (F4) or enter “+” to create a new item on the selected PO/subcontract.
Purchase Amount
Total amount for the PO or subcontract impact.
Calculates from Pur. UM, Pur. Units, Pur. Unit Cost, and ECM.
Used as the amount on the resulting Material/Subcontract Detail.
SubCo (Subcontract Change Order)
Link to an existing SCO. Enter/select the SCO; related fields populate and become read-only.
To edit, use PM Subcontract Change Orders.
To create a new SCO, use Create > Subcontract Change Order.
SubCO Seq (Subcontract Change Order Sequence)
Displays the selected SCO and its sequence number.
Active
Check to immediately push this phase/cost type to Job Cost (costs can start accumulating).
Leave unchecked to keep it pending until approval/interface.
Ins Code (Insurance Code)
For existing phases, displays the phase’s insurance code.
For new phases, enter an HQ Insurance Code; saved values update JC Job Phases/PM Project Phases.
Bill Flag (Job Billing only)
Controls how progress complete is calculated:
Y – Units & Dollars
C – Dollars Only
N – Neither
Item Unit Flag
Check if this cost type/phase should accumulate units complete for the contract item.
Typically checked on one cost type for the most relevant phase.
Phase Unit Flag
Check if this cost type should accumulate units complete for the phase overall.
Usually checked for the main cost type on the phase.
Notes (Item)
Enter notes for the PCO item (nearly unlimited).
Tools: Tools > Spelling and Standard Notes (right-click) are available.
Initiated By
Select who initiated the PCO (or leave blank).
Fixed Amount (visible when Contract is checked)
Check to enter a fixed contract impact. Leave unchecked to use calculated amounts.
Note: Locked after PCO item approval.
Fixed Amount / Pending Amount
If Fixed Amount is unchecked → label shows Pending Amt (calculated).
If Fixed Amount is checked → label shows Fixed Amount (editable).
Defaults from Schedule & Cost Impact (LS total) or Units × Unit Price for unit-based items.
PCO Item
Enter the item ID (up to 10 characters), or “+” to auto-assign the next number.
Note: If posting to closed jobs is disallowed, items are view-only.
UM (Unit of Measure)
Enter/select the item’s unit of measure.
If it differs from the contract item’s UOM, create a new contract item to keep units and costs aligned.
Note: Locked after approval.
Unit Price
Enter the item’s unit price.
Defaults from PM Contract Items for the selected contract item.
Note: Locked after approval.
Units
Enter the number of units (enabled when UM ≠ LS and Contract is checked).
Note: Locked after approval.
Cost Type (Markup Row)
Display-only. Shows the cost type associated with each markup line.
Internal Markup %
Enter internal markup % by cost type.
System calculates Internal Markup Amt and updates the line’s Gross Amount.
Contract Markup %
Enter contractual markup % by cost type.
Defaults from PM Projects > Markups.
System calculates Contract Markup Amt and updates the Gross Amount.
Project Management> Programs> PM Change Orders
Go into the Pending tab and select any pending lines that need to be approved. Hit approved.

Once you're ready to interface in the Job Cost module.
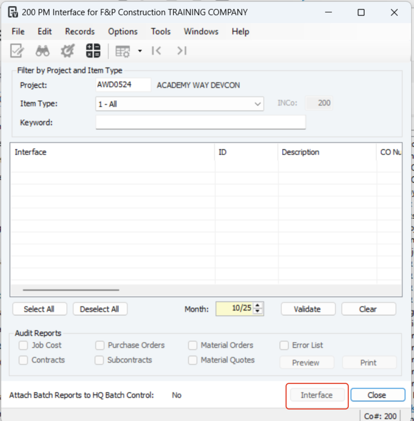
Go into Project Management> Programs> PM Interface
Select the Project
Find the items you want interfaced
Hit Interface button

Was this article helpful?
That’s Great!
Thank you for your feedback
Sorry! We couldn't be helpful
Thank you for your feedback
Feedback sent
We appreciate your effort and will try to fix the article